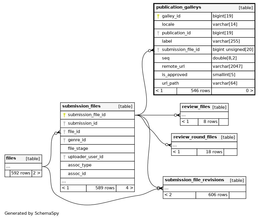
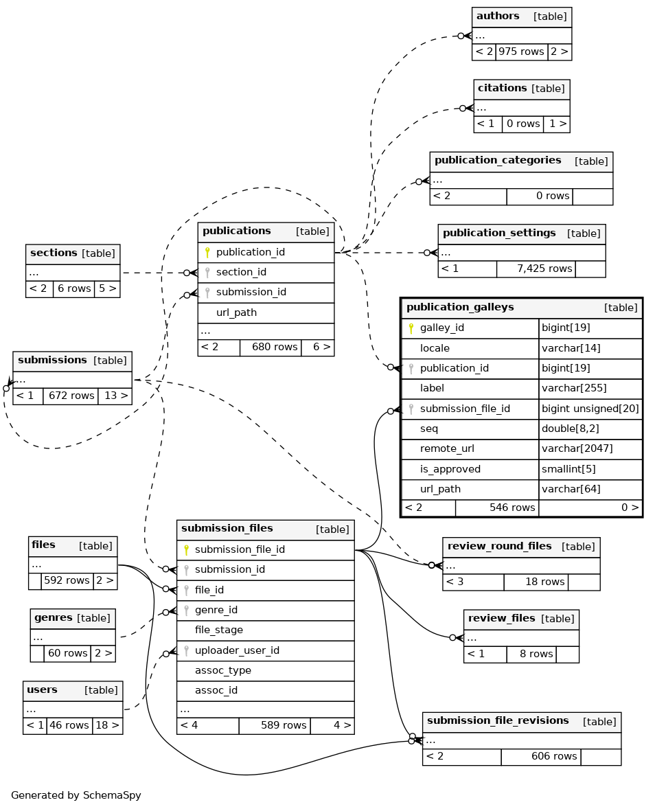
Columns
| Column | Type | Size | Nulls | Auto | Default | Children | Parents | Comments | |||
|---|---|---|---|---|---|---|---|---|---|---|---|
| galley_id | BIGINT | 19 | √ | null |
|
|
|||||
| locale | VARCHAR | 14 | √ | NULL |
|
|
|||||
| publication_id | BIGINT | 19 | null |
|
|
||||||
| label | VARCHAR | 255 | √ | NULL |
|
|
|||||
| submission_file_id | BIGINT UNSIGNED | 20 | √ | NULL |
|
|
|||||
| seq | DOUBLE | 8,2 | 0.00 |
|
|
||||||
| remote_url | VARCHAR | 2047 | √ | NULL |
|
|
|||||
| is_approved | SMALLINT | 5 | 0 |
|
|
||||||
| url_path | VARCHAR | 64 | √ | NULL |
|
|
Indexes
| Constraint Name | Type | Sort | Column(s) |
|---|---|---|---|
| PRIMARY | Primary key | Asc | galley_id |
| publication_galleys_publication_id | Performance | Asc | publication_id |
| publication_galleys_submission_file_id_foreign | Performance | Asc | submission_file_id |
| publication_galleys_url_path | Performance | Asc | url_path |



