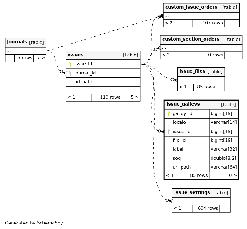
Columns
| Column | Type | Size | Nulls | Auto | Default | Children | Parents | Comments | |||
|---|---|---|---|---|---|---|---|---|---|---|---|
| galley_id | BIGINT | 19 | √ | null |
|
|
|||||
| locale | VARCHAR | 14 | √ | NULL |
|
|
|||||
| issue_id | BIGINT | 19 | null |
|
|
||||||
| file_id | BIGINT | 19 | null |
|
|
||||||
| label | VARCHAR | 32 | √ | NULL |
|
|
|||||
| seq | DOUBLE | 8,2 | 0.00 |
|
|
||||||
| url_path | VARCHAR | 64 | √ | NULL |
|
|
Indexes
| Constraint Name | Type | Sort | Column(s) |
|---|---|---|---|
| PRIMARY | Primary key | Asc | galley_id |
| issue_galleys_issue_id | Performance | Asc | issue_id |
| issue_galleys_url_path | Performance | Asc | url_path |


